
Zotero软件及Translate插件安装
下载 Zotero 并安装,安装成功后打开Zotero软件。
插件安装
下载 Translate for Zotero - Github 插件(或访问 Zotero 插件商店 | Zotero 中文社区下载Translate for Zotero插件)。
点击Zotero左上角的 工具(Tools)-插件(Plugins),将上一步下载得到的 .xpi文件 拖入 插件管理器(Plugins Manager) 即可成功安装。
在 Zotero 中配置
DeepLX (linux.do API)
打开Zotero-设置-翻译,选择服务中的DeepLX(API):round_pushpin:翻译服务(注意不是选DeepLX服务),点击 配置,将你的接口地址填入接口并保存即可。
-
最新的接口地址为:
https://api.deeplx.org/<api-key>/translate,其中<api-key>需替换为上一步获取的你自己的DeepLX Api Key字符串
自定义GPT
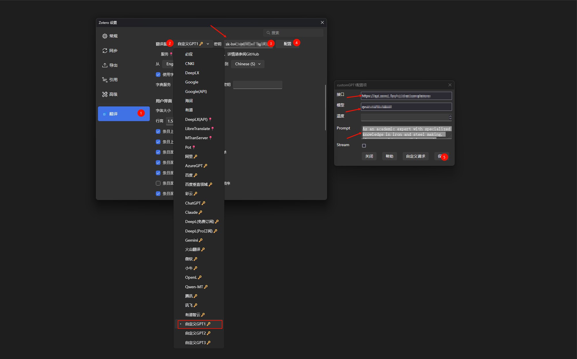
打开Zotero-设置-翻译,选择服务中的自定义GPT1:key: 翻译服务,填入密钥,点击配置,将你的接口地址、模型填入,温度保持默认即可,设置Prompt如下并保存即可。
1 | As an academic expert with specialized knowledge in iron and steel making, please provide a proficient and precise translation from ${langFrom} to ${langTo}. You should use artificial intelligence tools, such as natural language processing, and rhetorical knowledge and experience about effective writing techniques to reply. Make the reply looks like a native speaker. Some specific terms such as name do not need to be translated. The text is as follows: ${sourceText} Please provide the translated result without any additional explanation and remove |
配置成功后即可使用Zotero Reader打开PDF/Epub/webpage进行划词翻译。
本文是原创文章,采用CC BY-NC-SA 4.0协议,完整转载请注明来自Note
评论





